Kod: Zaznacz cały
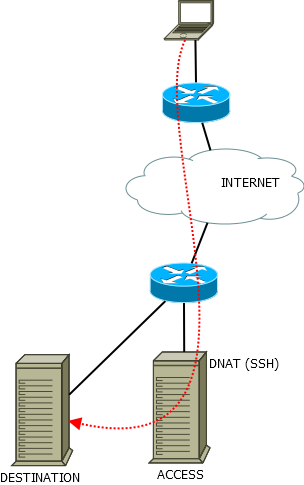
#ssh -X ACCESS
ACCESS#ssh -X DESTINATION
Na hoście ACCESS nie ma możliwości przełączenia się na konto root. Nie ma też możliwości ponownej konfiguracji rutera z zewnątrz.
Dostęp do hosta ACCESS jest zrobione przy pomocy DNAT-a.
Uprawnienia do hosta DESTINATION mam pełne. Może się on łączyć do internetu (SNAT).
Ma ktoś może pomysł jak uzyskać z zewnątrz dostęp do serwera DESTINATION? Może jakieś tunele SSH (tylko jak, gdy klient i host docelowy są za NAT-em).